반응형
잘하는 모의해커같은 경우에는 후킹을 통해 우회를 하곤 하지만, 오늘 설명하는 내용은 단순히 디버깅 탐지기능 적용하는지 여부에 대해서만 설명을 하려고 한다.
1.디버깅 탐지기능 적용 여부란?
- 디버깅이란 프트웨어가 예상대로 작동하지 않으면 컴퓨터 프로그래머는 오류가 일어나는 원인을 알아내기 위해 코드를 분석하는 행위이지만, 디버깅을 통해 코드 흐름 및 메모리 상태 분석 등 프로그램 역분석을 할 수 있으므로 앱 개발자들은 안티 디버깅 기능을 적용하여야 한다.
2. 디버깅 탐지기능 적용 여부 판단하는 방법
0. 테스트 할 앱 실행
1. IDA 설치 후 C:\Program Files\IDA 7.0\dbgsrv에서 android_server64(본인 버전에 맞는 버전) 핸드폰에 다운로드
adb push android_server64 /data/local/tmp

2. 다운로드한 android_server에 777 권한 설정
adb shell
su
cd /data/local/tmp
chmod 777

3. android_server 실행
./android_server64

4. 새로운 CMD 창을 켜 하기 명령어 입력
adb forward tcp:23946 tcp:23946

5. IDA 실행(본인 버전에 맞는 IDA 실행)

- IDA를 실행시키면 다음과 같은 화면이 뜨는데 그냥 끄면 된다.
6. Debugger > Attach > Remote ARMLinux/Android debugger 클릭

7. Hostname 127.0.0.1 로 설정

8. test 할 앱 선택

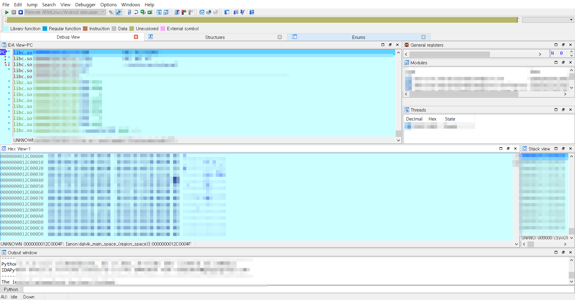
- 여기서 테스트를 할 앱 선택을 했을 때

이런식으로 화면이 뜬다면 디버깅 탐지기능을 적용하고 있지 않으므로 취약

이런식으로 에러를 띄우고 있다면 안티 디버깅이 설정되어 있으므로 양호하다
반응형
'APP > AOS' 카테고리의 다른 글
| OEM 잠금 해제 안 뜰 때 해결 방법 (3) | 2023.06.21 |
|---|---|
| Reason vbmeta : Error verifying vbmeta image : HS_IMTHSGAUEMSAC 문제 해결 방법(A90) (0) | 2023.06.17 |
| 공기기에 burp 인증서 밀어 넣기 (2) | 2023.04.25 |
| 앱 이름 변경하기(앱 위변조 확인) (0) | 2023.04.07 |
| APK Easy tool 에러 (0) | 2023.04.06 |